Đối tượng chịu thuế và không chịu thuế TTĐB 2018

Thứ bảy - 29/09/2018 22:40
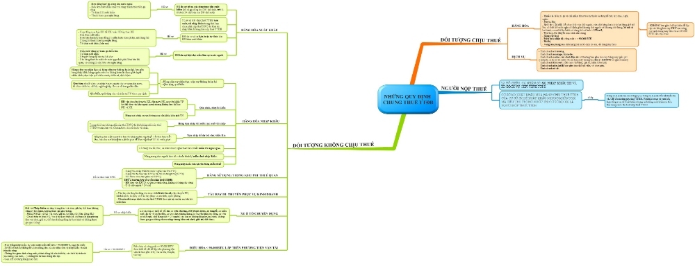
Phần này Công Ty CAT xin giới thiệu chi tiết về đối tượng chịu thuế, không chịu thuế, người nộp thuế của Luật thuế Tiêu thụ đặc biệt 2018
Những quy định chung Thuế TTĐB
Những quy định chung Thuế TTĐB
Dưới đây là dạng mindmap về thuế TTĐB. Các bạn có thể tải dạng PDF ở dưới để xem rõ hơn.
Những quy định chung Thuế TTĐB

Tác giả bài viết: ketoanthuecat.com

Tổng số điểm của bài viết là: 10 trong 2 đánh giá

Click để đánh giá bài viết

  Ý kiến bạn đọc

Mã bảo mật   
Dịch vụ thành lập công ty Nha Trang, Cam Lâm, Diên Khánh giá chỉ từ 990.000₫.

Ngoài ra còn tư vấn dịch vụ kế toán thuế Nha Trang, tư vấn pháp lý đúng quy định.
Bạn không có kinh nghiệm, không có thời gian, nhưng muốn đảm bảo mọi thủ tục thực hiện một cách nhanh chóng và chính xác.
Bạn muốn được tư vấn chuyên nghiệp về các vấn đề liên quan đế thành lập công ty tại Nha Trang

---- HÃY LIÊN HỆ NGAY CHÚNG TÔI SẼ GIÚP BẠN ---

CÔNG TY TNHH GIẢI PHÁP KẾ TOÁN CAT

Bạn đã không sử dụng Site, Bấm vào đây để duy trì trạng thái đăng nhập. Thời gian chờ: 60 giây
0901.869.879